About me
Hi! I am a senior undergraduate student in Computer Science at the Hong Kong University of Science and Technology (HKUST). My research interest includes large language models, natural language processing and trustworthy machine learning. I am currently working on Formal Language for LLM reasoning.
I am actively seeking PhD opportunities for Fall 2026 and would be excited to explore potential collaborations. Please feel free to reach out if you have any relevant opportunities or ideas for collaboration.
Education
- Bachelor of Engineering in Computer Science, Hong Kong University of Science and Technology (HKUST), 2022-2026(expected)
Research project
[Preprint] Lean4Physics: Comprehensive Reasoning Framework for College-level Physics in Lean4 [Paper]
Yuxin Li*, Minghao Liu*, Ruida Wang*, Wenzhao Ji, Zhitao He, Rui Pan, Junming Huang, Tong Zhang, Yi R. (May) Fung (* indicates first authors) 
[EMNLP 2025] Let’s Reason Formally: Natural-Formal Hybrid Reasoning Enhances LLM’s Math Capability [Paper]
Ruida Wang*, Yuxin Li*, Yi R. (May) Fung, Tong Zhang (* indicates first authors) 
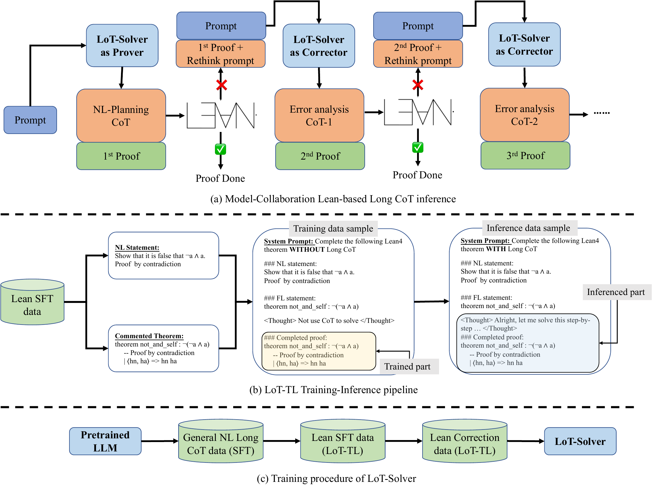
[ICML 2025] MA-LoT: Model-Collaboration Lean-based Long Chain-of-Thought Reasoning enhances Formal Theorem Proving [Website] [Paper] [Github]
Ruida Wang*, Rui Pan*, Yuxin Li*, Jipeng Zhang, Yizhen Jia, Shizhe Diao, Renjie Pi, Junjie Hu, Tong Zhang (* indicates first authors) 
Explore Selective Disclosure Bias with Networks of LLM-based Agents (On-going)
(Supervised by Prof. Yongren SHI, The University of Arizona)
- Developed a simulation to study how selective disclosure bias affects opinion segregation.
- Demonstrated that interactions with acquaintances or strangers can facilitate the spread of unpopular norms, whereas interactions with close friends or family may hinder information cascades.
Skills
- Python, Java, C++, LaTeX, RISC-V
Courses
- Mathmetics & physics: Calculus, Multivariable Calculus, Linear Algebra, Applied Statistics, Probability, Discrete Mathematical Tools for Computer Science, General Physics with Calculus.
- Computer Science: Large Language Model, Machine Learning, Large-Scale Machine Learning for Foundation Models, Fundamentals of Artificial Intelligence, Programming with C++, Object-Oriented Programming and Data Structures, Design and Analysis of Algorithms, Cryptography, Computer Architecture, Operating System, Exploring and Visualizing Data.
- Applied Mathmetics & Computer Science: Fundamentals of Actuarial Mathematics, Introduction to Electro-Robot Design, Electronic and Information Technology, Introduction of Industrial Engineering and Decision Analytics.
